
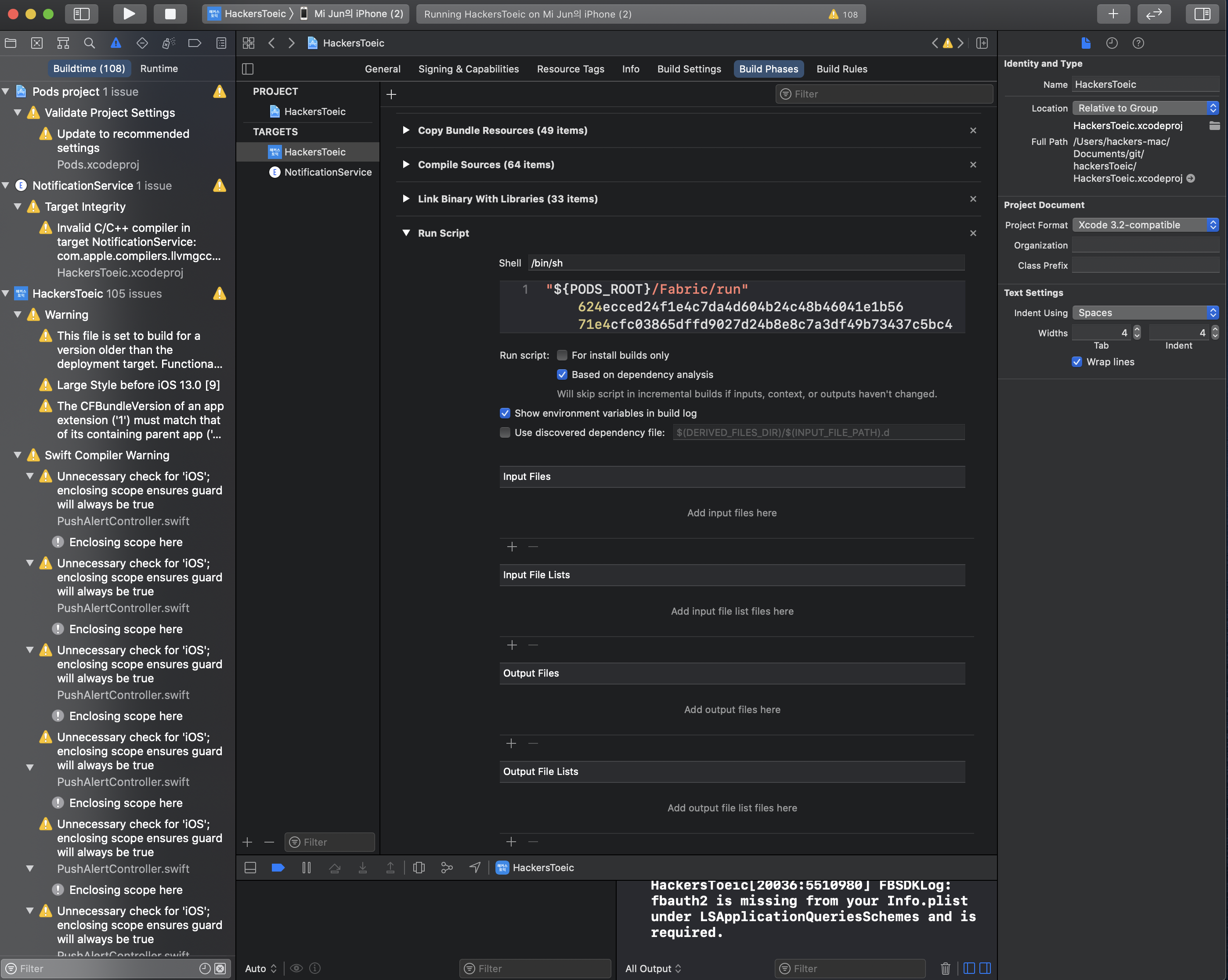
pod 라이브러리를 재설치 해보고 클린빌드도 해보았지만 동일했다.

해당 앱의 타겟에서 Run Script를 삭제하니 문제가 해결되었다.
- 스크립트는 입력 및 출력 파일이 제공되지 않을 때 항상 실행되기 때문에 - pod을 사용하는 경우 추가 실행되는 스크립트는 필요하지 않 -음
'개발 > 아이오에스' 카테고리의 다른 글
| objective - c ] 배열에서 POP() 비슷하게 동작하기 (0) | 2021.10.14 |
|---|---|
| ios] leadingAnchor(trailingAnchor)와 leftAnchor(rightAnchor) 차이 (0) | 2021.09.17 |
| swift]앱에서 디바이스 환경설정 - 해당 앱 알림 설정 창 화면에 띄우는 방법 (0) | 2021.08.26 |
| swift] 앱 최초 실행 시 push 설정 1회성 처리 UserDefaults (0) | 2021.08.17 |
| swift] UIView에 background에 image 파일 적용하기 (0) | 2021.08.05 |